У «Диспетчері завдань» Windows можна знайти багато незнайомих процесів, в тому числі і wuauclt.exe. На всі питання, пов'язані з ним, ми і хочемо сьогодні відповісти.
зміст
Процес wuauclt.exe є компонент Windows Update AutoUpdate Client. Ця служба працює у фоновому режимі і відповідає за завантаження оновлень ОС і подальшу їх установку. Компонент є системним і присутній у всіх актуальних версіях Віндовс. 
Windows Update AutoUpdate Client шукає оновлення у фоновому режимі і або завантажує і встановлює їх самостійно, або просто повідомляє про можливість оновитися. Зазвичай процес працює постійно, споживання ресурсів оперативної пам'яті і CPU залежить від розмірів оновлень і частоти звернень до серверів Microsoft.
Алгоритм пошуку місця розташування файлу, що запускає процес, виглядає так:


Служба, яка запустила процес, є системною, тому просто так її закрити не вийде, проте при необхідності можна повністю відключити службу автоматичного оновлення.




Альтернативний (і потенційно небезпечний) спосіб - повністю зупинити службу автоматичного оновлення Windows.



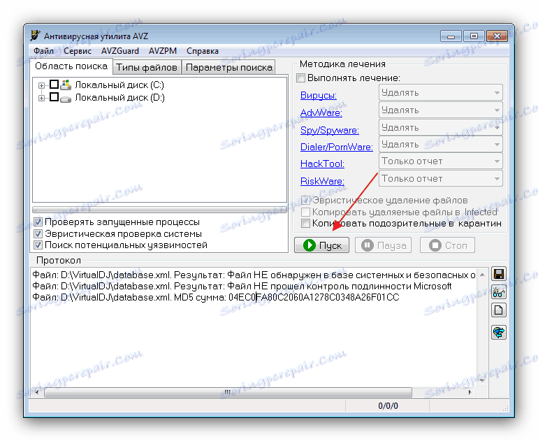
Виконуваний файл wuauclt.exe може ставати жертвою вірусних атак. Особливо часто під цей процес маскуються приховані Майнер криптовалюта. Головна ознака фальшивого файлу - постійна активність з високим споживанням ресурсів і місце, а не папки System32. Найпотужнішим інструментом для боротьби з Майнер є утиліта AVZ.

Підводячи підсумки, відзначимо, що останнім часом файл wuauclt.exe все частіше піддається атакам вірусів, тому настійно рекомендуємо регулярно перевіряти систему на наявність шкідливого ПЗ.
Читайте також: Боротьба з комп'ютерними вірусами